
這次直接跳到主題: 網站安裝授權開始吧。這東西的用途,就跟過去安裝軟體要輸入序號一樣的目的,輸入序號之後,軟體不用上網就要能知道你購買的是什麼版本,有哪些功能要被啟用? 在不連到 internet 的情況下,要單靠一段授權資料就達到這目的,最好是能簡單明瞭,資料結構清楚容易擴充維護,同時安全強度還要夠強 (防止偽造),這就是這次要解決的問題。
我的目的,不但要顧及功能性(安全強度),同時也要顧及程式碼及系統架構的層面,因此我拆成兩個部份來探討,一個就是最關鍵的資料安全問題,另一個就是如何用程式碼來表達及封裝這些功能?
[設計案例] “授權碼” 如何實作? 2016/02 (本篇系列文章)
#1. 需求與問題
#2. 授權碼序列化
#3. 數位簽章
#3. (補) - 金鑰的保護
資料的封裝: 序列化
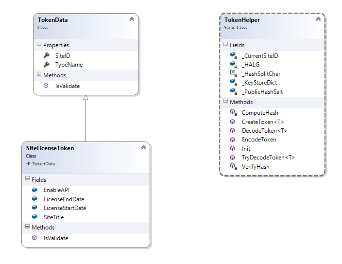
先從簡單的開始吧! 我這次的想法是,先由原廠提供授權碼 (一段編碼過的外星文),裡面包含兩大部分,分別是設定的資訊 (存放原廠讓你啟用那些功能),另一段則是數位簽章 (確認這份資訊是原廠提供的)。我想要讓這樣的授權碼很容易的被產生、驗證、及讀取資訊。授權的內容對我而言並不是機密,可以公開沒有問題,然而真正的問題是我希望我能夠驗證這段授權是不是真的由原廠 (我們公司) 發出來的? 我需要驗證的是它的來源。為了能同時解決這兩個問題 (容易編碼解碼、驗證來源) 因此我設計了兩個類別,彼此搭配來完成這個任務:

兩大主角分別是 TokenData, 以及 TokenHelper。 TokenData 代表授權的設定,任何自訂的授權資料,都應該繼承這個類別,擴充設定資訊,同時定義 (override) 你自己的驗證邏輯,例如授權是否過期等等。跟他搭配的,則是 TokenHelper,專門負責產生、編碼、解碼 TokenData 用的靜態類別 (static class)。公開的介面只有 Init, Create / Encode / Decode Token 這組 static method. 這樣的設計,其實是參考了 Factory 這個 Design Pattern, 可以有效的把 TokenData 的生成方是從本身的 constructor 獨立出來,集中在 TokenHelper 一起控制。待會會講到的數位簽章的部分,也會在那邊介紹。
TokenData 本身就只定義了設定資料,以及 bool IsValidate() 這個驗證授權設定本身是否正確的 method. 然而物件 (object) 終究還是需要被轉換成資料 (data),才能儲存及簽章。這邊當然也不再重新發明輪子了,直接採用紅翻天的 JSON 來當成序列化的格式。
/// <summary>
/// 如何自訂 TokenData ?
///
/// 1. 繼承自 TokenData
/// 2. 加上你的自訂項目,標上 [JsonProperty]
/// 3. 覆寫 (override) bool IsValidate( ), 自訂你的授權驗證邏輯
///
/// 完成
/// </summary>
[JsonObject(MemberSerialization = MemberSerialization.OptIn)]
public abstract class TokenData
{
internal TokenData() { }
/// <summary>
/// 產生該 Token 的 Site ID
/// </summary>
[JsonProperty]
public string SiteID { get; internal set; }
/// <summary>
/// 對應 TokenData 衍生類別的 Type Name
/// </summary>
[JsonProperty]
public string TypeName { get; internal set; }
/// <summary>
/// (可覆寫) 驗證 Token Data 資料是否合法
/// </summary>
/// <returns></returns>
public virtual bool IsValidate()
{
if (this.GetType().FullName != this.TypeName) return false;
return true;
}
}
自訂 TokenData: SiteLicenseToken
這個設計應該簡單到不能再簡單了吧? 我直接使用 NuGet 上面的 NewtonSoft.Json 這個套件,來進行序列化,為了別把一堆亂七八糟的東西也一起轉成資料,我採用明確的宣告方式,只有被標上 [JsonProperty] 的部分,才會被序列化處理。如果你想要自訂一個你專用的 TokenData, 那也很簡單,繼承下來就可以了。上圖的 class diagram 有個 SiteLicenseToken 就是一個例子:
public class SiteLicenseToken : TokenData
{
/// <summary>
/// 該網站的註冊 TITLE
/// </summary>
[JsonProperty]
public string SiteTitle;
/// <summary>
/// 是否啟用該網站的 API access
/// </summary>
[JsonProperty]
public bool EnableAPI;
/// <summary>
/// 網站授權: 啟用時間
/// </summary>
[JsonProperty]
public DateTime LicenseStartDate;
/// <summary>
/// 網站授權: 停用時間
/// </summary>
[JsonProperty]
public DateTime LicenseEndDate;
/// <summary>
///
/// </summary>
/// <returns></returns>
public override bool IsValidate()
{
if (this.LicenseStartDate > DateTime.Now) return false;
if (this.LicenseEndDate < DateTime.Now) return false;
return base.IsValidate();
}
}
真的是沒有藏甚麼特別的機關在裏頭,只要這幾個步驟就完成:
- 繼承自 TokenData
- 加上你的自訂項目,標上 [JsonProperty] 序列化的標註
- 覆寫 (override) bool IsValidate( ), 自訂你的授權驗證邏輯
沒錯,這樣就結束了… 看起來好像沒什麼,接下來就換 TokenHelper 上場,來看看他是怎麼跟 TokenData 搭配的?
驗證授權碼 (解碼 + 驗證)
先來看看使用頻率最高的: 如何驗證授權碼,並且取得授權的資訊?
// 初始化存放所有金鑰的 KEYSTORE,同時設定這個網站本身的 SITEID
TokenHelper.Init(
"GLOBAL",
@"D:\KEYDIR\_PRIVATE\GLOBAL.xml",
@"D:\KEYDIR");
// 本文 + 簽章
plaintext = @"nwAAAAJTaXRlVGl0bGUACAAAAFNJVEUgIzEACEVuYWJsZUFQSQABCUxpY2Vuc2VTdGFydERhdGUAADgYadwAAAAJTGljZW5zZUVuZERhdGUAAAjmJbsDAAACU2l0ZUlEAAcAAABHTE9CQUwAAlR5cGVOYW1lACQAAABBbmRyZXcuQXBpRGVtby5TREsuU2l0ZUxpY2Vuc2VUb2tlbgAA|0ofhHMSEHQGZMOafFQxF6zfQchnThv+iPc7PrFZMrL89dkxvYvkYjHhUYLgHNOVz3RGXMxAMQVnwZjrHRNz5GLkaLs19wl1HWCt9kOdWQI/zkvS129IZntdoM4hnN9F/aeVnsDtSS82lx+ESTIh2Wcp5wVwowkzI3l82D3dZwCo=";
try
{
// 驗證簽章。若驗證失敗則會丟出 TokenException
SiteLicenseToken token = TokenHelper.DecodeToken<SiteLicenseToken>(plaintext);
// 成功通過驗證,直接取出設定值
Console.WriteLine("SiteID: {0}", token.SiteID);
Console.WriteLine("Site Title: {0}", token.SiteTitle);
Console.WriteLine("Enable API: {0}", token.EnableAPI);
Console.WriteLine("License Since: {0}", token.LicenseStartDate);
Console.WriteLine("License Until: {0}", token.LicenseEndDate);
}
catch(TokenException)
{
// 驗證失敗
}
初始化的部分,包含到金鑰的存放設定,稍後再說明,只要在第一次使用 TokenHelper 前有正確的初始化就可以了。不論我們是從甚麼方式取得授權碼,把這字串內容,丟進 TokenHelper.DecodeToken( ) 就可以進行各種驗證。若成功通過所有的驗證,那麼你就能將這堆授權碼還原成當初產生的 TokenData 了。看起來沒有一行是多餘的,就是 decode, and use it, 就這樣而已。
來挖開這個 Decode 是怎麼做的吧,先看看 code:
/// <summary>
///
/// </summary>
/// <typeparam name="T"></typeparam>
/// <param name="tokenText"></param>
/// <param name="isSecure"></param>
/// <param name="isValidate"></param>
/// <returns></returns>
public static T TryDecodeToken<T>(string tokenText, out bool isSecure, out bool isValidate) where T : TokenData, new()
{
string[] parts = tokenText.Split(_SplitChar);
if (parts == null || parts.Length != 2) throw new TokenFormatException();
byte[] data_buffer = Convert.FromBase64String(parts[0]);
byte[] sign_buffer = Convert.FromBase64String(parts[1]);
// 還原 token 物件,將資料反序列化還原為 object, 同時驗證 token 的授權是否合法
T token = null;
//string siteID = null;
{
MemoryStream ms = new MemoryStream(data_buffer, false);
using (BsonReader br = new BsonReader(ms))
{
JsonSerializer js = new JsonSerializer();
token = js.Deserialize<T>(br);
if (token == null) throw new TokenFormatException();
}
isValidate = token.IsValidate();
}
// 檢查 signature, 確認 token 的安全性,確保資料沒有被偽造
if (_PublicKeyStoreDict.ContainsKey(token.SiteID) == false) throw new TokenSiteNotExistException();
isSecure = _PublicKeyStoreDict[token.SiteID].VerifyData(
data_buffer,
_HALG,
sign_buffer);
return token;
}
前面的驗證 hash / signature 後面再說明,先看看 token 被反序列化還原成物件之後的行為。這邊是套用到物件導向的 “多形” (Polymorphism) 的機制,不論你是如何自定 TokenData, 這邊還原後,會主動呼叫你定義的 IsValidate( ) method, 來驗證目前的設定是否合法。因此當你在設計自訂 TokenData 時,可以填上你想要的自訂驗證方式,比如驗證授權是否過期,檢查帳號數量是否超過上限等等就可以了。在每次 TokenData 被驗證及解碼還原時,都會自動執行一次驗證。
產生授權碼 (編碼 + 簽章)
剩下最後一段了,就是如何從無到有產生 TokenData。先來看看產生 TokenData 的 code:
// 初始化存放所有金鑰的 KEYSTORE,同時設定這個網站本身的 SITEID
TokenHelper.Init(
"GLOBAL",
@"D:\KEYDIR\_PRIVATE\GLOBAL.xml",
@"D:\KEYDIR");
// 建立空的 SiteLicenseToken 物件
SiteLicenseToken slt = TokenHelper.CreateToken<SiteLicenseToken>();
string plaintext = null;
// 填入設定值
slt.SiteTitle = "SITE #1";
slt.EnableAPI = true;
slt.LicenseStartDate = new DateTime(2000, 1, 1);
slt.LicenseEndDate = new DateTime(2099, 12, 31);
// 編碼,將原始資料及數位簽章,打包成單一字串。可以用任何形式發佈出去
plaintext = TokenHelper.EncodeToken(slt);
接著看一下,在 TokenHelper 內的 CreateToken 是怎麼實作的:
/// <summary>
/// 建立新的 TokenData 物件
/// </summary>
/// <typeparam name="T">TokenData 型別,必須是 TokenData 的衍生類別</typeparam>
/// <returns></returns>
public static T CreateToken<T>() where T : TokenData, new()
{
T token = new T();
token.SiteID = _CurrentSiteID;
token.TypeName = typeof(T).FullName;
return token;
}
最後,TokenData 準備好之後,會透過 TokenHelper.EncodeToken( ) 的協助,產生最終的授權碼字串:
/// <summary>
///
/// </summary>
/// <param name="token"></param>
/// <returns></returns>
public static string EncodeToken(TokenData token)
{
// TokenData 經過序列化之後的 binary data (使用 BSON format)
byte[] data_buffer = null;
{
MemoryStream dataMS = new MemoryStream();
using (BsonWriter bw = new BsonWriter(dataMS))
{
JsonSerializer js = new JsonSerializer();
token.TypeName = token.GetType().FullName;
js.Serialize(bw, token);
}
data_buffer = dataMS.ToArray();
}
// data_buffer 的簽章
byte[] sign_buffer = null;
{
//sign_buffer = _PublicKeyStoreDict[_CurrentSiteID].SignData(
sign_buffer = _CurrentRSACSP.SignData(
data_buffer,
_HALG);
}
// 打包 data_buffer, sign_buffer
return string.Format(
@"{1}{0}{2}",
_SplitChar,
Convert.ToBase64String(data_buffer),
Convert.ToBase64String(sign_buffer));
}
最後這三段我一起說明,產生的程序有三個步驟:
- 呼叫 TokenHelper.CreateToken
( ), 產生一個未初始化的 TokenData 物件。 - 取得 token 的物件後,完成他的初始化 (設定必要欄位資訊)。
- 透過 TokenHelper.EncodeToken( ) 的處理,將 token 轉成包含簽章的設定資料字串。
(1) 建立的步驟,除了用 CreateToken
打包的部分,因為格式很簡單很固定,我就沒特別去處理了。研究了一下 BASE64 的編碼,他會把 3 bytes 的資料,編成 4 characters, 因此每個 char 只要負責 64 種不同的變化就夠了。BASE64 編碼的規範,只會用到這 65 個字元,不會有其他字元出現:
- 英文字母 (a ~ z, A ~ Z): 26 + 26 = 52
- 數字 ( 0 ~ 9 ): 10
- 另外補上兩個符號字元 ( + / ): 2
- 不足 4 的倍數,空白部分用 = 填補: 1
| 所以我的格式就從簡,挑了 | 這個不在 65 個字元內的符號,當作分隔字元,分別把 data 跟 signature 的 BASE64 編碼自串串起來,就是我的授權碼了。EncodeToken( ) / DecodeToken( ) 就都按照這個規格來進行編碼及解碼。 |
這邊要特別注意的是,如果靠這段程式就能產生一個可用的授權碼,那別的工程師拿我的 class library 依樣畫葫蘆不就能偽造資料,任意產生他想要的授權碼了嗎? 當然沒有這麼好的事。關鍵在於產生的 code 之前,必須先 init key store 的部分。要能產生簽章,你必須先拿到 private key 才行,而這段 code 的前提是你的 KEY STORE 內,必須要包含原廠的 private key ,否則這段 code 根本無法執行。這部分的細節,留到下一段 [數位簽章] 的說明再來探討。
完整程式碼下載: https://github.com/andrew0928/ApiDemo
下回預告: #3 數位簽章
[設計案例] “授權碼” 如何實作? 2016/02 (本篇系列文章)
#1. 需求與問題
#2. 授權碼序列化
#3. 數位簽章